Darrell TW

n8n 自動化工作流程教學
MarTech 解決方案分享

0%

n8n 版本更新紀錄心得

文章目錄
n8n-update_bg

2.14.0 Pre-release - 2026-03-24

Github 2.14.0 更新

這版是 2.14.0 Pre-release,n8n 推出了客戶端 CLI 工具,不用 SSH 進伺服器就能管 workflow。Credential 和 Workflow 列表頁也能看到依賴關係了,刪東西前終於知道誰在用。

n8n CLI

Add @n8n/cli: a client CLI to manage n8n from the terminal

n8n 本來就有 CLI(n8n startn8n export 那些),但那是要在 n8n 伺服器上跑的。

這次的 @n8n/cli 不太一樣,是透過 REST API 遠端操作,
在自己電腦裝好、設定 API Key 就能用,不用另外連線到 n8n 的伺服器中。

1
2
3
4
5
6
7
8
9
# 不想裝也行,npx 直接跑
npx @n8n/cli workflow list

# 或全域安裝
npm install -g @n8n/cli

# 設定連線
n8n-cli config set-url https://你的n8n網址
n8n-cli config set-api-key n8n_api_xxxxx

目前有 54 個指令,Workflow、Execution、Credential、Project、Tag、Variable、Data Table 都能操作。

幾個蠻實用的用法:

1
2
3
4
5
6
7
8
# 列出啟用中的 workflow
n8n-cli workflow list --active

# 查最近失敗的 execution
n8n-cli execution list --status=error --limit=5

# 內建 jq 語法篩選
n8n-cli workflow get <id> --jq '.nodes[].name'

蠻貼心的是 pipe 的時候會自動切成 JSON 輸出,不用再加 --json,跟其他工具串接很方便。

另外有個 skill install 指令,可以把 n8n CLI 的使用說明裝進 Claude Code,
裝完之後 AI 就比較知道怎麼幫你操作

1
n8n-cli skill install

目前是 Beta(v0.2.0),官方文件還沒上 docs.n8n.io,不過套件裡有附完整文件。
npm:https://www.npmjs.com/package/@n8n/cli

n8n 客戶端 CLI 工具指令總覽,涵蓋 Workflow、Execution、Credential 等操作

Credential 和 Workflow 顯示依賴關係

Display workflow, credential and data table dependencies

Workflow 多了之後,要刪一個 Credential 都不確定有多少 workflow 在使用。

現在 Credential 的列表頁會多一個數字,
點下去就能看到有哪些 workflow 在用它:

點清單裡的項目可以直接跳過去,多的時候也有搜尋框。
刪東西之前先看一下這個數字就好。

Credential 列表顯示依賴關係數字,點開可看到哪些 Workflow 在使用

Execution 頁面新增版本資訊

Add history version info to execution page / Add new execution filter by workflow version

Execution 頁面多了兩個跟版本有關的功能。

第一個是 Execution 詳情頁多了版本標籤
直接告訴你這次執行是用哪個版本的 workflow 跑的。
點標籤可以跳到 Workflow History 看那個版本的內容。

第二個是 Execution 列表頁的篩選器多了 Version 下拉選單
可以只看某個版本的執行紀錄。

workflow 改版後如果出問題,直接篩出舊版的 execution 來比對就好,
不用在一大堆紀錄裡面翻。

Execution 詳情頁顯示 Version 標籤,可以看到這次執行用的 workflow 版本
Execution 篩選器新增 Version 下拉選單,可篩選特定版本的執行紀錄

2.12.0 Pre-release - 2026-03-09

Github 2.12.0 更新

這版是 2.12.0 Pre-release,Personal Agent 也能設建議提示詞了、Expression 的 ?. 自動完成修好了、Dark Mode 的拖曳把手也終於看得到了。

Personal Agent 建議提示詞

feat(core): Add suggested prompts to Personal Agents on Chat hub

上一版在 Chat Trigger 加了建議提示詞,這版把同樣的功能也加到 Personal Agent 了。

在建立或編輯 Personal Agent 時,可以在 Editor 裡面設定最多 6 個建議提示詞
每個都可以搭配一個 icon,使用者在 Chat Hub 開新對話時就會看到這些提示詞按鈕。

Personal Agent Editor 中的 Suggestions 設定,Chat Hub 上會顯示建議提示詞按鈕

Expression 自動完成支援 ?. 可選鏈語法

fix(editor): Fix expression autocomplete for optional chaining

之前在 Expression 欄位打 ?. 的時候,auto fill 會壞掉,
沒辦法正常跳出後面可用的欄位名稱。

?. 是 JavaScript 的語法,處理可能是 null 或 undefined 的值時蠻常用的,
$json.data?.name:如果 json 裡面沒有 data 就不會錯誤!

Expression 自動完成現在正確支援 ?. 可選鏈語法

Dark Mode 拖曳把手對比度改善

fix(editor): Improve NDV panel drag handle contrast in dark mode

用 Dark Mode 的人應該有注意到,節點設定面板上方那個調整寬度的拖曳框框(|)非常不明顯,深灰色跟黑色背景有點太接近。
調了顏色好,現在如果要拖曳視窗大小有稍微對眼睛負擔小一點哈哈哈。

Dark Mode 下 NDV 拖曳把手對比度改善,左邊是改之前幾乎看不到,右邊是改之後

2.11.0 Pre-release - 2026-03-03

Github 2.11.0 更新

這版是 2.11.0 Pre-release,Chat Hub 可以設定建議提示詞、Data Table 總覽頁多了搜尋和排序功能。

Chat Trigger 建議提示詞

feat(Chat Trigger Node): Add Suggested prompts, shown on Chat hub

Chat Hub 新增了 Suggested Prompts 功能,可以在 Chat Trigger 設定幾個建議提示詞,
使用者開新對話時就會看到這些提示詞,點一下就自動填入輸入框。

設定方式:

  1. 打開 Chat Trigger 節點
  2. 開啟 availableInChat(讓 workflow 出現在 Chat Hub)
  3. 在新的 suggestedPrompts 欄位加入提示詞,每個還可以配一個 emoji 圖示

點擊提示詞後不會自動送出,使用者可以先修改再按 Enter,這個設計不錯,可以讓使用者再稍微改一下。

Chat Trigger 節點的 Suggestions 設定,可以加入建議提示詞和 emoji 圖示
Chat Hub 顯示建議提示詞,使用者點一下就能開始對話

Data Table 總覽頁搜尋和排序

feat(editor): Add searching and sorting to data table overviews

Data Table 越建越多之後,要找某一張表變得有點麻煩。

這次 Data Table 列表頁面加了 搜尋框排序功能

  • 搜尋:直接輸入名稱就能篩選
  • 排序:可以用名稱、建立日期、大小來排

排序的選擇還會記住,下次打開頁面會自動套用上次的設定。

Data Table 總覽頁新增搜尋和排序功能

Loop Over Items 的 Replace Me 變更明顯了

Update Replace Me placeholder in Loop Over Items

以前新增 Loop Over Items 節點時,loop 輸出會接一個「Replace Me」節點,
但那個節點長得跟一般節點一樣,我們得把它刪除才能建立我們要的節點

現在改成點一下就能替換,整個流程變順暢很多。
很多人應該不見得會使用右鍵選單的替換節點功能,所以官方直接改成點一下就能換!

以前的 Replace Me 是實心節點,需要先刪除才能換
現在改成虛線框加號,點擊可以直接更換節點

2.10.0 Pre-release - 2026-02-23

Github 2.10.0 更新

這版是 2.10.0 Pre-release,Canvas Chat 終於支援串流回應、Data Table 匯入 CSV 可以先整理欄位、多分頁編輯同一個 workflow 不會再互相覆蓋了。

Canvas Chat 支援串流回應

feat: Enable streaming in canvas chat

Chat Trigger 的 Response Mode 多了一個 「Streaming」 選項,
選了之後回應會像 ChatGPT 一樣即時串流顯示

設定方式:

  1. 點開 Chat Trigger 節點
  2. Options → Response Mode 選 「Streaming」
  3. 用 Test chat 測試,就能看到串流效果

對測試 AI Agent workflow 來說蠻有感的,以前需要乾等到所有回覆完成才能看到結果
現在會很快就到回覆,然後他會依序顯示完整的答案

Chat Trigger 新增 Streaming Response Mode,回應即時串流顯示

Data Table 匯入 CSV 可刪除和重命名欄位

editor: Allow discarding and renaming columns during CSV import

之前把 CSV 匯入 Data Table 時,所有欄位全部照吃,
如果有不需要的欄位(像是 phone_number、notes 之類的),匯進去之後還得另外刪除。

現在匯入前會多一個步驟,讓你可以:

  • 取消勾選不需要的欄位
  • 重命名欄位名稱(例如把 full_name 改成 name

匯入完就是乾淨的資料,不用再多一道步驟。

CSV 匯入現在可以勾選保留的欄位和重命名

Tab 級別編輯鎖定

feat: Add tab scoped collaboration

以前同一個 workflow 在多個分頁打開,每個分頁都能編輯,
最後存檔的那個會蓋掉其他分頁的改動,超級可怕!
例如原本在第一個分頁改了 A -> B -> C
但另一個分頁改的 A -> D
結果就是 B -> C 都不見

現在同一個 workflow 只有一個分頁能編輯
其他分頁會顯示「Editing in another tab」
讓你知道說已經有其他分頁在編輯這個 workflow 了

同一個 workflow 在其他分頁會顯示 Editing in another tab

2.9.0 Pre-release - 2026-02-16

Github 2.9.0 更新

這版是 2.9.0 Pre-release,Chat Hub 可以掛任何工具了、Sticky Note 終於能自訂顏色、Data Table 下載 CSV 也能排除系統欄位。

Chat Hub 開放使用所有 n8n 工具

feat(core): Support most tools on Chat hub

之前 Chat Hub 只能用幾個預設的搜尋工具(Google Search、Wikipedia 之類的)
想用其他工具就得自己建 workflow 接 AI Agent。

現在直接開放所有具
可以看到有 275 個工具可以選擇
包含 Google Sheets、Gmail、Google Calendar、HTTP Request、甚至 MCP Client Tool 都有。

設定方式:

  1. 進 Chat Hub
  2. 在輸入框點「+ Tools」
  3. 搜尋或瀏覽你要的工具,點「+ Add」
  4. 設定好 Credential 就能用了

同一個工具還能建多份不同設定(例如兩個不同的 Gmail 帳號),也可以隨時開關切換。

其實就是把 Chat Hub 從一個單純的聊天介面,變成一個可以直接連到工具使用的小助手。

Chat Hub 現在可以掛載 275 個 n8n 工具,包含 Google Sheets、Gmail 等

Sticky Note 自訂顏色

feat(editor): Add custom color picker for sticky notes

以前 Sticky Note 只有 7 個預設顏色可以選,workflow 一複雜起來,顏色根本不夠分類。

現在多了 color picker,可以直接選一個自己喜歡的顏色。

對 workflow 管理蠻有幫助的,例如:

  • 紅色 = 注意事項
  • 綠色 = 已完成的區塊
  • 藍色 = 待測試
  • 自訂色 = 你自己的分類邏輯

另外貼心提醒:深色模式不能選淺色,會看不到字
感覺之後官方應該會讓我們設定文字的顏色才對,不然淺色跟深色模式顏色會互相衝突。

Sticky Note 新增自訂顏色選擇器,支援色譜選擇和 RGB 輸入

Data Table 下載 CSV 可排除系統欄位

feat(core): Allow downloading data table data without system columns

之前從 Data Table 下載 CSV,系統欄位(id、createdAt、updatedAt)一定會跟著匯出。
如果你只是要純資料,每次都得手動刪這三個欄位,有夠煩

現在下載時會跳出一個選項:Include system columns (id, createdAt, updatedAt)
取消勾選就能下載乾淨的資料,不用再後處理。

Data Table 下載 CSV 現在可以選擇是否包含系統欄位

2.8.0 Pre-release - 2026-02-10

Github 2.8.0 更新

這版是 2.8.0 Pre-release,Chat Hub 終於支援審批按鈕、社群節點在模板裡不再顯示問號、還有 Code Node 的 pairedItem 自動對應修復。

Chat Hub 支援 Send and Wait 審批按鈕

editor: Support Chat node’s ‘Send and Wait for Response’ mode approval buttons on Chat hub

之前在 Chat Hub 裡觸發包含 Send and Wait 的 workflow,審批按鈕是顯示不出來的。
你只能跑去 email 或其他管道點 Approve,蠻不方便的。

現在 Chat Hub 會直接渲染審批按鈕,點了就能繼續執行 workflow。

設定方式:

  1. Chat Trigger 的 Response Mode 設為 「Using Response Nodes」
  2. 接一個 Chat Node,Operation 選 「Send and Wait for Response」
  3. Response Type 選 Approval,設定按鈕文字
  4. Activate workflow 後從 Chat Hub 觸發

按下按鈕後,workflow 會從 Chat Node 繼續往下跑,你可以用後面的節點判斷使用者按了 Approve 還是 Reject。

Chat Hub 現在支援 Send and Wait 的審批按鈕

模板中未安裝的社群節點可正常預覽

editor: Preview not installed community tools

以前匯入一個用了社群節點的模板(例如 Tavily),如果你還沒安裝那個節點,畫面上就只會顯示一個 「?」圖示,沒有連接點,完全看不出這是什麼節點。

現在就算沒安裝,節點也會正常顯示圖示、名稱和連接點,讓你看得懂整個模板的流程結構。
而且可以直接從模板裡安裝缺少的社群節點,不用另外跑去 Settings 找。

未安裝的社群節點現在能在模板中正常顯示圖示和連接點

Code Node 聚合輸出自動對應 pairedItem

core: Auto set pairedItem when N input items create 1 output item

這個修復蠻重要的。如果你有用 Code Node 把多筆資料合併成一筆輸出:

1
2
3
4
5
6
7
const items = $input.all();
return [{
json: {
total: items.length,
combined: items.map(i => i.json)
}
}];

之前在後面的節點用 $('Code').item 取資料會直接報錯,被迫改用 $('Code').first() 繞路。

原因是 Code Node 把多筆合成一筆的時候,pairedItem 的對應關係斷掉了,後面的節點不知道這筆輸出對應到哪筆輸入。

現在 n8n 會自動處理這個對應,$('Code').item 可以正常使用了。

Code Node 聚合多筆輸入為單筆輸出時,pairedItem 現在會自動對應

2.7.0 Pre-release - 2026-02-02

Github 2.7.0 更新

MySQL 連線錯誤能使用「Continue on Fail」

fix(MySQL Node): Support “Continue on Error” for connection-related errors

以前用 MySQL Node 時,就算開了「Continue on Fail」設定,資料庫連不上時整個 Workflow 還是會直接炸掉。

現在修好了!資料庫斷線或是遇到什麼問題,可以正確的額外處理這個錯誤

Continue on Fail 設定 資料庫斷線時的行為
❌ 關閉 正常拋出錯誤,Workflow 停止
✅ 開啟 輸出錯誤訊息,Workflow 繼續執行

這樣就能做備援流程了,例如:資料庫掛掉時發 Slack 通知、改用快取資料、或記錄 Log 等待之後重試。

MySQL Node 的 Continue on Fail 現在對連線錯誤也有效了

FormTrigger 新增 IP 白名單功能

feat(FormTrigger Node): Support ip filtering for the FormTrigger node

如果你有用 FormTrigger 做內部表單,之前只能靠 Basic Auth 保護。問題是:帳密要分享給所有同事,而且每次填都要輸入,蠻麻煩的。

現在多了一個選項:IP 白名單
設定方式:Form Trigger Node → Options → IP(s) Allowlist

支援的格式:

  • 單一 IP:203.1.2.3
  • 多個 IP:203.1.2.3, 10.0.0.5(逗號分隔)
  • CIDR 網段:192.168.0.0/1610.0.0.0/8
  • IPv6:2001:db8::/32

不在白名單內的 IP 會直接收到 403 Forbidden 錯誤,連表單都看不到。

適合的場景:

  • 內部簽核:限公司對外 IP
  • 合作夥伴:限對方公司 IP
  • 測試環境:限開發團隊 IP 或 VPN 網段
補充說明

IP 白名單就是「只允許特定 IP 進入」的門禁清單。每台連上網路的裝置都有一個 IP 位址,就像門牌號碼一樣。設定白名單後,只有名單上的 IP 才能打開你的表單,其他人連頁面都看不到。

FormTrigger 新增 IP 白名單功能,可限制特定 IP 才能存取表單

Crypto Node 金鑰可以存 Credential 管理

feat(Crypto Node): Add credentials for Hmac and Sign operations

以前用 Crypto 節點時,Secret Key 只能直接寫在節點裡面。
這樣有很大的問題:

  • 匯出 Workflow 時 Key 會跟著出去
  • 執行記錄可能看到 Key

現在 Crypto Node 有專屬的 Credential 類型了!

設定方式:

  1. Credentials → Add Credential → 選「Crypto」
  2. 填入 Hmac Secret 或 Private Key(看你用哪個功能)
  3. Crypto Node 選擇剛建的 Credential

如果你有在用 Crypto Node 驗證 Webhook 簽名(LINE、Stripe 等),建議把金鑰搬進 Credential,更安全。

Crypto Node 現在可以選擇 Credential,不用直接輸入金鑰
Crypto Credential 設定頁面,填入 Hmac Secret 後會以密碼形式顯示

2.6.0 Pre-release - 2026-01-27

Github 2.6.0 更新

AI Agent 的 HITL 工具終於能正常等待

feat(core): Generate HITL tool nodes for sendAndWait operations

補充說明

HITL(Human-in-the-Loop)= 人機協作,讓 AI 執行到某步驟時暫停等人確認

如果你有在用 AI Agent 搭配「人工審核」的工作流程,之前的問題會是:

在下面的 Tool 掛上 Slack 或 Telegram 節點
選了 Send and Wait for Response
結果根本沒作用,
因為沒有正確處理「等待」的機制。

現在修好了!

當 AI Agent 呼叫有 sendAndWait 操作的工具時:

  1. 會正確暫停執行,發送通知給你
  2. 等你回覆後,AI Agent 才會繼續處理
情境 以前 現在
Slack 節點單獨使用 sendAndWait ✅ 正常等待 ✅ 正常等待
Slack 當 AI Agent 工具 ❌ 不會等 ✅ 會等了
AI Agent 使用 HITL 工具時現在會正確等待人類回覆

工作流程列表頁新增 Unpublish 選項

feat(editor): Add unpublish to workflow list

現在直接在** Workflow列表**就能直接 Unpublish
不用再特地點開 Workflow 來做取消發布

工作流程列表頁新增 Unpublish 選項

Slack 節點新增 User Group 成員操作

feat(editor): New operations in the Slack node

補充說明

User Group 是 Slack 的群組功能,可以一次 @ 提及整個群組(如 @designers),群組內所有人都會收到通知

Slack User Group 說明:可以一次通知多名使用者

Slack 節點在 User Group 資源下新增了兩個操作:

Get Users:取得 User Group 的成員列表

Add Users:把使用者加入 User Group

這對需要管理 Slack 群組成員的自動化場景蠻有用的,例如:

  • 新員工入職時自動加入相關群組
  • 定期同步部門成員到對應的 User Group
Slack 節點新增 User Group 成員操作

2.5.0 Pre-release - 2026-01-20

Github 2.5.0 更新

Data Table Node 新增排序功能

Add Order By feature (Data Table Node)

Data Table 節點內建排序功能

以前如果想要對 Data Table 的資料排序
我通常後面還要接一個 Sort Node 來排序資料
現在直接在取資料的同時就能指定排序方式

使用方式很簡單:

  • 欄位名稱:選擇你要排序的欄位(例如 namedateamount
  • 排序方向ASC(小到大)或 DESC(大到小)
Data Table Node 新增 Order By 排序功能

Autosave 自動重試機制

Implement exponential backoff (Autosave)

2.4.x 推出了自動儲存功能,這次針對「儲存失敗」的情況做優化

如果網路不穩或伺服器暫時有問題,自動儲存的功能就會失效
(但使用者的我們可能沒發現!),結果什麼都沒存到

現在 n8n 會自動幫你重試:

  1. 第一次失敗 → 等 2 秒後重試
  2. 還是失敗 → 等 4、8、16 秒,最多 32 秒後重試

等待時間會越來越長,給網路和伺服器喘息的空間
一旦網路恢復,就會自動儲存成功

畫面右下角會顯示類似這樣的提示:

Autosave 失敗時會自動重試,顯示 Retrying in 8s

讓你知道說現在其實還沒存檔,不要任意地關閉視窗或瀏覽器!

OpenAI 預設模型更新為 GPT-5-mini

Update default model to gpt-5-mini (LmChatOpenAi Node)

OpenAI Chat Model 節點的預設模型從 gpt-4o-mini 更新為 gpt-5-mini

模型當然是越新越好,隨著 gpt-5-mini 已經推出這麼久
終於等到預設模型的改動了!

這只是預設值的更新,你還是能切換成自己需要的模型來使用

OpenAI Chat Model 預設模型改為 gpt-5-mini

2.4.0 Pre-release - 2026-01-12

Github 2.4.0 更新

工作流自動儲存

Autosave workflows

n8n 終於可以自動儲存啦!
這肯定是很多人使用 n8n 的第一天就很期待的功能
再也沒有因為忘記存檔而消失的悲劇了

自動儲存的觸發時機:

  • 你移動節點位置
  • 你修改節點設定
  • 你新增或刪除節點

最棒的是這樣要是你編輯到一版想要回到原本的版本
你就可以馬上挑選想要的版本來復原

假設你現在有 1-7 版本
你想要 Restore 回版本2
選擇版本2 Restore 後他就會變成最新的版本 8
你的版本3-7 不會直接消失!

n8n 現在支援工作流自動儲存,不用擔心忘記存檔

集合 UI 大改版

Overhaul (nested) collection UI

有些節點的設定較為冗長複雜
例如 HTTP Request 節點常常就會需要設定一大堆 Header Body 的 parameters

UI 上做了一點優化,讓整體設定時可以更簡單一點
可以參考下面截圖:

n8n 集合 UI 重構,嵌套結構更清楚

ChatHub 模型選擇改進

Improve model selection dropdown in ChatHub

也是 UI 的優化
過去選擇模型時受限於視窗較小,
遇到像是 Google 這種超多模型時,選擇起來就比較麻煩

現在改善了 UI 的呈現方式,看起來有稍微好選一點
重點還支援 搜尋功能
直接輸入關鍵字即可!

ChatHub 模型選擇加入搜尋和分組功能

2.3.0 Pre-release - 2026-01-05

Github 2.3.0 更新

Data Table Node 新增 CRUD 操作

Add data table crud operations to data table node

Data Table 以前比較麻煩
你必須到介面手動建立 Table 和欄位
後續更新中加入了 csv 匯入,但如果想用 Workflow 自動建立 Table 還是做不到。
這次的更新終於解決這個痛點!

新增四個 Table 的 action :

  • Create:建立新的 Table,可以設定欄位名稱和類型
  • Delete:刪除 Table
  • List:列出所有 Table
  • Update:更新 Table 的名稱
應用場景

假設你的自動化場景需要直接建立 Table
例如每月的資料 2026-01-report2026-02-report
就可以透過自動化的方式建立!

Data Table Node 新增 Table 層級的 CRUD 操作

一鍵停止所有執行

Add Stop All Executions functionality

當你的 workflow 瀕臨被打爆的邊緣,現在可以一鍵停止所有 execution!

如果 workflow 不小心讓他大量觸發,或是這個 Server 不夠大台卻承受了大量的 request
以前會看到 execution list 有一整排執行中,卻要一個一個逐一停止

現在在 Executions 多了「Stop All」,點下去會跳出確認視窗,可以選擇要停止的類型:

  • Running:正在執行的
  • Waiting:等待中
  • Queued:排隊中

選擇你想停掉的類型後就能一鍵關掉

n8n 新增 Stop All Executions 功能,可一次停止所有執行

Sub-Workflow 草稿版與發佈版分離

Use draft sub-workflow version for manual execution, published for production

Sub-Workflow 版本控制流程圖:手動測試走草稿版,正式執行走發佈版

Sub-workflow 很方便,讓我們抽離的很多流程變成模組
但如果是用在一個服務中的 workflow 就超級麻煩

你必須得自己區分什麼是 正式環境的觸發
什麼是 手動執行的觸發
然後分別使用不同的 sub-workflow 來測試

現在 n8n 官方把這件事情變得超簡單

內建就會區分執行的來源 正式 or 測試
然後正式的執行單獨走正式的版本
測試的執行就用編輯中的草稿版本

這樣你就可以放心改 sub-workflow!

Sub-Workflow 現在區分草稿版和發佈版,測試和生產互不干擾

2.2.0 Pre-release - 2025-12-22

Github 2.2.0 更新

Webhook Node CIDR IP 白名單

Webhook Node: Use CIDR matching for IP whitelist check

Webhook 的 IP 白名單終於支援 CIDR 格式

大部分人可能不知道什麼是 CIDR,
CIDR 是 Classless Inter-Domain Routing 的縮寫
簡單來說就是一個 IP 地址的範圍

如果你們公司有網管或是 IT資安部門
有時候會遇到需要申請 IP 白名單的情況
那他們就會跟你說,請你提供 IP 網段、範圍或是 CIDR

好處是可以在很簡短的文字中,就表達出一段 IP 的範圍
像是一段縮寫一樣

1
2
192.168.1.0/24  → 包含 192.168.1.0 ~ 192.168.1.255
10.0.0.0/8 → 整個 10.x.x.x 網段
Webhook Node IP 白名單現在支援 CIDR 格式

Guardrails Node 支援 Unicode

Guardrails Node: Handle Unicode characters

之前在 1.119.0 介紹過 Guardrails Node,可以用來防止 Prompt Injection 攻擊。

然而其實在判斷中文時會有問題
這版本終於修復!

測試的方式是使用 keyword 來偵測

例如當 prompt 包含 母湯 時就應該判定有問題
但是在以前是會通過檢查的

更新後現在能正確判讀中文,並把它判定成有問題
讓你可以用中文的方式篩選或判斷關鍵字

Guardrails Node 現在支援 Unicode,中文 Prompt 也能正確分析

節點位置檢查和重疊偵測

Implement node position checks and overlap detection

貼心小更新!
這功能對於 workflow 很雜亂的場景相當有幫助
尤其是愛用 sticky note 的人

以往我們用 sticky note 圈起幾個節點
當從這些節點的中間再新增節點時
sticky note 不會跟著長大跟變寬
這時候還要手動自己調整 sticky note 的寬度

現在:再也不用了
當他偵測到你新增節點時
也會自動把 sticky note 變寬一點

n8n 編輯器新增節點重疊偵測功能

2.1.0 Pre-release - 2025-12-15

Github 2.1.0 更新

這版是 2.1.0 Pre-release,有很多實用的新功能和改進。

全新 Chat Hub 功能

Add new Chat hub feature for chatting with LLMs and your n8n agent workflows

這次新增了一個 Chat Hub 聊天中心功能,讓你可以直接在 n8n 內與 LLM 模型聊天,或是與你的 AI agent workflow 互動。
這個功能整合了 SerpApi Google 搜尋能力,讓 AI 可以即時搜尋資訊來回答問題。

對於想要快速測試 AI 回應或是 workflow 執行結果的人來說,這個功能蠻實用的。

使用方式:

  1. 先在原本的 workflow 中的 Chat Trigger 啟用聊天 Make Available in n8n Chat
先在原本的 workflow 中的 Chat Trigger 啟用聊天 **Make Available in n8n Chat**
  1. 你就會在 Chat Hub 的 Agent Workflow 看到剛剛啟用的 workflow
Chat Hub 的 Agent Workflow 看到剛剛啟用的 workflow
  1. 再來就是直接在 Chat Hub 和剛剛的 AI Agent 聊天,不用再單獨進到 workflow 中測試時才能聊天詢問
直接在 Chat Hub 和剛剛的 AI Agent 聊天,不用再單獨進到 workflow 中測試時才能聊天詢問

Anthropic 模型支援 thinking mode

Anthropic model thinking mode support for AI Agent Node

AI Agent Node 現在支援 Anthropic 的 thinking mode,這個模式可以讓模型在回答前進行更深入的思考。
對於需要複雜推理的任務來說,這個功能可以提升 AI 的回應品質。

Anthropic 模型支援 thinking mode 的設定畫面

實測效果:
當有啟用 thinking 時能明顯感受到 AI 節點執行時間較長
用來處理較為複雜的任務時可以啟用看看,讓 AI 的回答更為精準跟完整

Anthropic 模型支援 thinking mode 的實測效果

Gemini 支援 FileSearch

Gemini 前一陣子支援了 File Search 讓 RAG 的導入更加方便
可以想像成一個簡易基礎版的 RAG,如果你需要索引的資料比較簡易
就能考慮先試試看 Gemini 的 File Search

這次更新也在 Gemini 節點中直接可以建立和上傳 File Search
不需要再用複雜的 HTTP Request 節點自己組合 API

Gemini 節點中直接可以建立和上傳 File Search

2.0.0 Pre-release - 2025-12-08

Github 2.0.0 更新

這版是 2.0 的第一個 Pre-release,正式版還在準備中。
主要有幾個我覺得值得注意的重點整理在這邊:

不再支援 MySQL / MariaDB

Remove mysql and mariadb support

2.0 開始不再支援 MySQL 和 MariaDB,官方只建議使用 Postgres。
如果你是自架環境、而且還在用 MySQL / MariaDB,之後要升級到 2.0 版本前,務必要先做好資料庫的搬家。

n8n 2.0.0 不再支援 MySQL / MariaDB

全新運行動畫

New execution and waiting states

這次畫面帶來不少改變
例如節點連結處也改為圓形的設計
節點的執行狀態也有個更 fashion 的動畫提示,如下圖

n8n 2.0.0 全新運行動畫

啟用模板變成發佈模板

Publish workflows

現在已經不是單純啟用 workflow 這麼簡單
而是改成發布的機制

每次發布都會有一個版本號碼
未來可以快速調整發布的版本 (類似 Google Tag Manager 或是 Git 的機制)

社群版只有一天的 version history
使用上可能較為不方便

n8n 2.0.0 啟用模板變成發佈模板
n8n 2.0.0 發佈模板列表

1.123.0 Pre-release - 2025-12-01

Github 1.123.0 更新

新增 Time Saved 節點 (尚未開放使用)

Add the time saved node / Add time saved mode workflow setting

Time Saved追蹤時間節省的新節點

以前都只能在工作流層級一次設定說:這個 workflow 每次執行可以節省 x 分鐘
但其實這個計算方法非常模糊
如果一個 workflow 有多種 path 可以執行,每一種省下來的時間都不一樣
所以現在新增了 Time Saved 追蹤時間節省的新節點
你可以更細緻的調整每個 path 或是這個節點省下的時間

n8n 每個 workflow 可能有不同 path,不同 path 省下的時間不同

由於還無法開啟測試,預計也是等到下週的 2.0 beta 版本才能一起測試!

n8n 1.123.0 新增的 Time Saved Node 節點設定畫面,可追蹤自動化節省的時間
n8n 1.123.0 工作流設定中的 Time Saved Mode 功能,可設定整個工作流節省的時間

Form Node 支援預設值

Form Node: Set default values

Form 節點可以設定預設值

這算是一個讓 Form 節點的表單更方便的功能
現在可以設定某些題目的預設答案
使用者就不用全部都重新選擇

例如你知道受眾年紀可能大部分是某個區間
就可以選擇這個區間為預設值

這樣就有大部分的人可以略過這題
但也要注意,可能很多人就也會懶得修改
造成答案不精準

n8n 1.123.0 Form Node 支援設定預設值,提升表單使用體驗

示範截圖:

n8n 1.123.0 Form Node 支援設定預設值,示範填寫表單的結果

Gemini Node 新增 Nano Banana Pro 模型

Gemini Node: Add support for Nano Banana Pro model

Gemini 節點現在支援 Nano Banana Pro 模型

這也是現在社群上討論度很高的繪圖模型
對於中文的支援程度非常好
但也要注意價格!

Image output is priced at $120 per 1,000,000 tokens. Output images from 1024x1024px (1K) and up to 2048x2048px (2K) consume 1120 tokens and are equivalent to $0.134 per image. Output images up to 4096x4096px (4K) consume 2000 tokens and are equivalent to $0.24 per image.
gemini-3-pro-image-preview 價格參考來源

2k 圖片每張大約 $0.134 ≈ NT$4.x 台幣
4k 圖片每張大約 $0.24 ≈ NT$7.x 台幣

n8n 1.123.0 Gemini Node 新增支援 Nano Banana Pro 模型

1.122.0 Pre-release - 2025-11-24

Github 1.122.0 更新

MCP Client Node(新節點)

MCP Client Node: New node

新增了 MCP Client Node

之前只有 MCP Client tool,只能掛載在 AI Agent 節點底下當作 tool 使用
這次是推出了單獨的 MCP Client 節點

讓你可以在一般的工作流中對特定 MCP Server 進行互動
例如我之前有建立 n8n 的 MCP 用來新增和查詢自己的模板資料

使用上的情境會蠻像是串 API 的,還在測試和尋找差異的場景

n8n 1.122.0 新增的 MCP Client Node 節點設定畫面

Data Tables:支援 CSV 匯入

Allow creating data tables from csv files

Data Tables 終於可以直接從 CSV 檔案匯入

以前沒有這功能時,要建立一個現成的資料表很麻煩
要先去 workflow 建立一個簡單的 data table 模板
把 csv 想辦法用 data table 節點新增進去

非常的繞路

現在可以完全不用建立模板,直接用現有的 csv 上傳就好!

n8n Data Tables 支援從 CSV 檔案匯入資料的功能畫面
n8n Data Tables 支援從 CSV 檔案匯入資料完成後的畫面

Data Tables:支援 CSV 下載

CSV download support for data tables

有了匯入,當然也要有匯出!Data Tables 現在支援下載成 CSV 格式了。

這個功能跟上面的 CSV 匯入搭配起來
就形成了一個完整的資料管理:

  • 可以從 CSV 匯入建立 Data Tables
  • 在 n8n 中處理和更新資料
  • 需要的時候再把資料匯出成 CSV
n8n Data Tables 支援下載成 CSV 格式的功能畫面

1.121.0 Pre-release - 2025-11-18

Github 1.121.0 更新

Expression Editor 預覽功能

Expression Editor Preview

表達式編輯器:支援 HTML/Markdown 預覽

在寫複雜的 HTML 或 Markdown 內容到節點時(例如發送 Email 或 Slack 訊息),
以前都只能憑空想像渲染出來的樣子,或是要一直按測試。
現在終於可以在 n8n expression 直接先看看可能的樣子
另外也支援 markdown !

n8n 表達式編輯器新增 HTML 和 Markdown 預覽功能

Data Table 全域搜尋

Global Row Search in Data Tables

Data Tables:全域資料搜尋

Data Tables 資料開始變多的時候,想要快速找一筆資料就變得很麻煩
現在在 Data Table 介面新增了搜尋 Bar
讓你直接模糊搜尋資料

不確定上百萬筆的資料找起來是不是也這麼順

n8n Data Table 新增全域搜尋功能,可快速查找資料

Code Node 圖示回歸

Code Node Icon Revert

Code Node:圖示改回舊版

天!
之前 Code Node 才改成根據你選擇的語言來替換 icon (119 版本)
想不到這更新過沒多久又被改回來了

n8n Code Node 圖示改回舊版的角括號樣式

1.120.0 Pre-release - 2025-11-10

Github 1.120.0 更新

Add workflow descriptions

工作流描述功能

可以幫 workflow 加上描述訊息了!

以前只能靠 workflow 名稱來理解大概在做什麼
一旦有大量類似命名的 workflow 出現,就變成很難找到想找的 workflow

現在可以直接在描述欄位寫下更詳細的用途或是教學

n8n-1.120.0-workflow_descriptions

Code Node - Update error message when using .item in Run once for all items mode

Code Node 錯誤訊息優化

當你在「Run once for all items」模式下使用 .item
以前的錯誤訊息可能不夠清楚,讓人不知道問題在哪裡
現在會給出更明確的提示,告訴你:

1
`.item` only works correctly in 'Run Once for Each Item' mode. It will always return the first item here. Use `.first()` instead.
n8n-1.120.0-code_node_error_message

Extract from File Node - Add Skip Records With Errors option

Extract from File Node 新增跳過錯誤記錄選項

處理 csv 的檔案時,很容易遇到一些大大小小的錯誤
有時候可能就是裡面的其中幾筆資料出錯而已

現在可以開啟「Skip Records With Errors」選項
自己定義要跳過多少筆資料,而不至於整份檔案讀不到

n8n-1.120.0-extract_from_file_skip_errors

1.119.0 Pre-release - 2025-11-03

Github 1.119.0 更新

Support dynamic node icons using expressions

動態節點圖示表達式支持

往後節點的圖示可能會隨著節點的設定而不同!
讓整體的 UI 更好理解該節點代表的意義

第一個有變化的就是大家常用的 Code Node
現在會根據選擇的程式語言不同
來變換對應的 icon

n8n-1.119.0-dynamic_node_icons_using_expressions

Guardrails Node: Add new node

Guardrails Node(新節點)

這個新的節點目前看來跟 AI 有蠻深的關係
例如用來防止 Prompt Injection 攻擊
大大增加在 n8n 使用 AI 的安全性

Guardrails 會在 AI 節點之前先檢查輸入的 Prompt 是否安全
並且回傳 PassFail 的結果

n8n-1.119.0-guardrails_node_add_new_node

以這個設定畫面舉例,你可以選擇要檢查的規則有哪些
AI 就會先根據這個規則來依序檢查是否這個 prompt 能通過這些檢查
如果不行,就會告知哪個規則沒有通過,信心程度是多少

n8n-1.119.0-guardrails_node_example

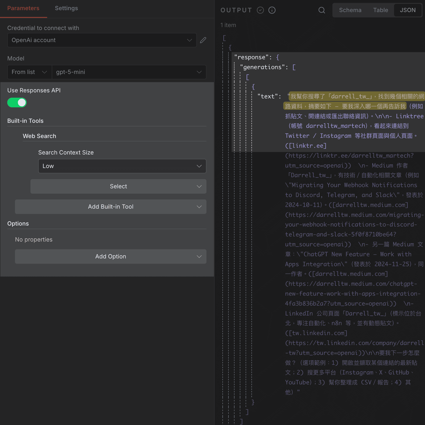
OpenAI Node - Add Responses API support to chat model

OpenAI Node - 新增 Responses API 支援到 chat model

OpenAI Chat Model 現在可以開啟 Responses API

n8n-1.119.0-openai_node_add_responses_api_support_to_chat_model

可以開啟 Responses API 來使用一些進階的 OpenAI 功能!
例如網頁搜尋和執行程式碼等等
就像是原本在用 ChatGPT 時可以啟用的一些功能一樣

我們用搜尋的方式來測試:
這是沒有開啟 我幫你搜尋了「darrell_tw_」,找到幾個相關的網 時的結果
AI 的回覆是 : 我沒有辦法幫你查詢...資訊

n8n-1.119.0-openai_node_add_responses_api_support_to_chat_model_example_1

當開啟了 Responses APIWeb Search
結果就不一樣了
AI 回覆:我幫你搜尋了「...」,找到幾個相關的網路資料

n8n-1.119.0-openai_node_add_responses_api_support_to_chat_model_example_2

是個很實用的更新,但大家使用前也可以多參考 Responses API 有哪些功能!
目前選項中的有:

  1. Web Search
  2. Code Interpreter
  3. File Search

1.117.0 Pre-release - 2025-10-21

Github 1.117.0 更新

自動分配憑證給其他節點

Auto-assign credentials to other nodes

超級實用的更新!

以前如果是匯入模板,或是現在可能會用 AI Workflow Builder 來生成 workflow 時

那些節點是不會預設分配憑證的,以往需要 一個又一個手動設定
現在只要同一個類型的節點設定一次,就會套用到全部其他一樣類型的節點!

例如匯入的模板有多個 Google Drive 節點
設定好第一個節點的憑證後
就能套用到其他 Google Drive 節點!

n8n-1.117.0-auto_assign_credentials

OpenAI Node 重大更新:Responses API 和影片生成

OpenAI Node: Add Responses API and video generation support

OpenAI 節點迎來升級

新增功能:

  1. 影片生成功能 - 新增 Video ,可以直接用 Sora 生成影片了!
  2. Responses API - 使用 OpenAI 最新的 Responses API
n8n-1.117.0-openai_v2_video

workflow匯入 URL 驗證放寬

Expand URL validation to accept any HTTPS URL for workflow import

以前從 URL 匯入 workflow 時有個限制
URL 必須要以 .json 結尾才能匯入

現在終於放寬限制了!
只要是 HTTPS 開頭的 URL 都可以嘗試匯入

例如以前用 https://api.example.com/workflow/123 就不行
必須是 https://api.example.com/workflow/123.json

n8n-1.117.0-import_url_validation

1.116.0 Pre-release - 2025-10-14

Github 1.116.0 更新

Replace Node 快速替換節點

Editor: Replace Node context menu option

在編輯器中新增了「Replace Node」的右鍵選單
終於可以快速替換節點
不需要刪除原本的節點再重新建立

n8n-1.116.0-replace_node

Lucide Icons 取代 FontAwesome

Rolling out Lucide icons to replace FontAwesome icons

UI 全面更新圖示系統
現在可以看到更好看的圖示
只會是一些官方的內建節點,像是 Google 系列的節點圖示沒有改變

n8n-1.116.0-lucide_icons

AI Workflow Builder (Beta)

這次更新最期待的更新!
以前雖然有 AI Assistant 來輔助 workflow 的建立
但這次官方宣佈新的 AI Workflow Builder
看來對於 prompt 產生 workflow 應該會有更好的生成效果

而且未來對於 self-host 版本也能使用!
目前只有官方 Cloud 版本逐步推出中

非常期待能測試這個新功能

n8n-1.116.0-ai_workflow_builder

1.115.0 Pre-release - 2025-10-06

Github 1.115.0 更新

Gmail Node: Recipients only 回覆選項

Gmail 新增「僅回覆收件者」選項

使用 Gmail 節點的回覆功能時
以前沒有選項可以選擇要 回覆全部 還是 僅回覆寄件者

現在新增 Recipients only 選項
可以選擇只回覆給原始寄件者,避免打擾到其他被 CC 的人!
這樣在用自動化回覆信件時能更靈活控制回覆的對象

n8n-1.115.0-gmail_recipients_only

參數預覽改用等寬字體

Use monospace for param preview

這是個小但對我來說很重要的 UI 優化
現在查看參數預覽時會使用 等寬字體(monospace)

這對看習慣等寬字體的人來說超讚
等寬字體能把數字或英文都排得整整齊齊

n8n-1.115.0-use_monospace_for_preview

Anthropic Chat Model Node: Fix Sonnet 4.5 not working with default topP

修復 Sonnet 4.5 預設 topP 問題

Sonnet 4.5 是最近才發佈的新模型
之前也想要來 n8n 試用看看效果
結果發現如果用 Anthropic 的 Sonnet 4.5 chat model
都會莫名的遇到 topP 參數無法正常使用這個錯誤訊息,但怎麼調整也沒用

現在已經被修正了!速度超級快

n8n-1.115.0-fix_anthropic_sonnet_4_5_top_p

1.114.0 Pre-release - 2025-09-29

Github 1.114.0 更新

Slack Node: Reply to message 修復

Slack 回覆訊息功能修復

這個版本修復了 Slack 節點中「回覆訊息」功能的問題
以前在使用 Reply to message 時好像會遇到無法正確回覆到指定訊息串
(自己測試時好像沒遇到,不過有看到 community 有人回報過)

現在看來已經修正!
至少測試時是正確的

n8n-1.114.0-slack_reply_fix

Binary data access improvements

Binary Data 存取方式大改善!

n8n-1.114.0-binary_data_improvements

以前取得 Binary Data 時超級麻煩
現在終於可以在 Expression 直接取得

例如在 Set Field 可以選 binary 的 type
然後用 expression {{ $('Download file').item.binary.data }}
如果是上個節點的資料,也可以直接輸入 field name 來取得

Show node update button in NDV and node creator

節點更新提示在編輯器中更明顯

現在當社群節點有新版本時
會直接在節點的設定頁面節點列表中顯示更新按鈕

不用再跑到帳戶的設定 -> community node 才能更新
這些社群節點更新後通常都會好用很多,有在使用的話記得常常更新

n8n-1.114.0-node_update_button

1.113.0 Pre-release - 2025-09-23

Github 1.113.0 更新

Data Tables 成為預設模組

UI 資料表格功能正式啟用

這版本最重要的更新:新功能 Data Tables

n8n-1.113.0-data_tables_default_module

以前要儲存資料,都還要先開一個 Google Sheet 或是 Airtable 來儲存
現在直接內建了 Data Tables
只要先設計好資料表的欄位,就能直接用來存取資料
而且速度很快!

Node popularity scoring 改善搜尋排名

節點搜尋更智慧化

現在搜尋節點時會根據節點的受歡迎程度來排序
最常用的節點會優先顯示在搜尋結果前面

n8n-1.113.0-node_popularity_scoring

這更新也是期待很久的功能!
以前要新增一個 webhook 節點
通常就會打 web
但這個時候,webflow 會在第一個…
第二個才是 webhook

更新後會用節點的人氣來決定排名
所以越常用的節點會在越前面

Google Sheets Node: 新增 Expression 使用警告

Google Sheets Node: Add a warning about using expressions

Google Sheets 節點現在會在使用 expressions 時顯示警告提示
提醒使用者可能遇到的問題

n8n-1.113.0-google_sheets_expression_warning

這也是之前不久 n8n 踩到坑才分享的問題
如果用 Google Sheet 的 Sheet Name 想要動態寫入不同的資料表
其實是做不到的

現在 n8n 會直接在你使用 expression 時顯示警告訊息
告訴你這麼作,可能會遇到哪些問題

以後實作時要記得留意這些提醒,它造成的 bug 或錯誤可能會讓你思考人生很久

1.112.0 Pre-release - 2025-09-16

Github 1.112.0 更新

Gemini Node : Edit Image Using Nano Banana

Gemini Node : 使用 Nano Banana 編輯影像

以前 Gemini Node 無法直接傳入 Binary 用來編輯圖片
目前 n8n 官方新增的 Edit Image 這個 action
並且可以直接傳 Binary + Prompt 來調整圖片了!

原本要繞過這個限制都是用 AI Agent 節點,
現在也不用這麼麻煩了

n8n-1.112.0-gemini_node_add_edit_image

Perplexity Node: Update model from ‘r1-1776’ to ‘sonar’

Perplexity Node: 更新模型從 ‘r1-1776’ 到 ‘sonar’

由於 Perplexity 的 r1-1776 模型已經停止服務
所以目前 n8n 中的 Perplexity 節點也移除這個模型,並且預設使用 Sonar

n8n-1.112.0-perplexity_node_replace_sonar_as_default_model

Gmail Trigger Node: Handle self-sent emails in inbox

Gmail Trigger Node: 處理收件匣中的自寄郵件

修正了一個重要的邏輯問題

問題背景
以前自己寄給自己的 Email
(例如 [email protected][email protected])會被 Gmail Trigger 跳過
但是這在表單的情境中其實很常見

n8n-1.112.0-gmail_trigger_handle_self_sent_emails

對於需要使用 Gmail 寄信給自己來觸發自動化流程的朋友來說
這個修正很讚

1.111.0 Pre-release - 2025-09-09

Github 1.111.0 更新

Fix google service accounts uploading to shared drives

修正 google service accounts 上傳至共用磁碟的問題

n8n-1.111.0-google_drive_shared_fix

從說明才了解到原來 Google 是在今年四月改了規則
讓 Service Account 無法直接上傳到 Drive 中,因為帳號本身沒有空間的配額
你必須要是 Google Workspace 帳戶
才會有 Shared Drive 的配額功能使用
這時就能使用 Service Account 來上傳檔案到 Shared Drive 中

Wait Node Allow wait node to accept 0 waiting time input

允許 wait node 接受 0 等待時間輸入

n8n-1.111.0-wait_node_can_input_0

聽起來是個很雞肋的更新
但對於把怎麼使用的自由交還給使用者,我覺得還是好事一件

例如會利用前面的挑件來判斷是否需要等待
如果有符合不需要等待的情況
就讓 wait 節點用 0 秒直接通過
也不用繞過 wait 節點來打亂整個 workflow 配置

Google Gemini Node Allow Nano Banana model to be selected

Google Gemini Node 可以選擇 Nano Banana 模型

n8n-1.111.0-gemini_node_support_nano_banana_model

Gemini 的節點能直接選擇 Nano Banana 模型啦!
但看來還是只能用在 文生圖
圖生圖的話這個節點不方便直接把 binary 轉 string 帶入 prompt
需要多一兩個節點來實現

目前習慣是使用 Http Request 或是 AI Agent 節點來直接 pass through binary

1.110.0 Pre-release - 2025-09-02

Github 1.110.0 更新

這個版本主要是增加新功能和 Bug 修復,包含專案權限角色和程式碼節點功能增強

Added Python to Code node actions

Code 節點 action 新增 Python

n8n-1.110.0-code_action_add_python

以往新增 Code 節點時,預設就會是 JavaScript 的方式
現在多了 Python 的 action,讓你在新增時就能決定是否要使用 Python
常用 Python 的人會覺得比較順手,不用再切換一次

Added option to restrict credential usage in HTTP request node

HTTP Request 節點新增憑證使用限制選項

n8n-1.110.0-http_request_add_credential_domain_limit

可以把節點應用在特定的 Domain 或是限制,以免不小心把 A 服務的 Credentials 錯誤送出到 B 服務上,
這樣等於 B 服務會看到你的 A 服務驗證資訊
非常危險!

Filter Node: Fix ignore case toggle not working

Filter 節點修復忽略大小寫切換無效問題

修復了 Filter 節點中「忽略大小寫」選項切換時無法正常運作的 Bug
現在切換後會立即生效!

n8n-1.110.0-filter_toggle_fix

1.109.0 Pre-release - 2025-08-26

Github 1.109.0 更新

這個版本主要是 Bug 修復和小幅改善,沒有太多新功能

Do not wait for community nodes to load

載入時不需要等待社群節點

會讓 n8n 在介面的操作上稍微更順暢一點
調整了載入的順序,讓社群節點只有在節點搜尋時才會需要

editor: Fix importing curl commands with comma

帶有逗號的 curl 指令也能順利匯入

n8n-1.109.0-fix_curl_with_comma

這是又針對 curl 語法的匯入多了一個優化
在遇到 , 時,也能順利匯入

Slack Node: Refine label name for reply broadcast setting

Slack 節點標籤清楚告知是不是要傳送到 Channel

n8n-1.109.0-slack_reply_to_channel_optimize_wording

只是調整顯示的文字
其實影響很大

之前在社群就蠻常有人問到說,這選項在做什麼
以前寫 reply to thread 的時候,會以為就是回應在下方
其實打開這選項,會變成除了回覆,還會是單獨的一條訊息

n8n-1.109.0-slack_setting_send_to_channel

其實就等於 slack 在回應時是否勾選這個選項 也傳送到 xx 頻道

1.108.0 Pre-release - 2025-08-19

Github 1.108.0 更新

MCP Client Tool Node:Add Timeout config for the MCP Client tool

為 MCP Client 工具新增 Timeout 設定

n8n-1.108.0-mcp_client_tool-add_timeout_config

期待已久的更新,過去就曾經發生串接 Firecrawl 的 mcp node 時
因為執行時間較久,超過預設的 timeout 時間導致失敗

現在可以自行延長 timeout 時間來避免這樣的錯誤了ㄅ

Form Node:Checkboxes and Radio Buttons field types

Form 接點新增 Checkboxes 和 Radio Buttons 的選項類別

n8n-1.108.0-form_add_checkbox_radiobuttons

更完善表單可以使用的選項類型

Checkbox 使用者可以選擇多個選項,得到的 JSON 會是 { key : [value1, value2, ...] }

Wait Node: Add validation for wait amount and unit

Wait 節點加入對時間和單位的驗證

n8n-1.108.0-wait_add_validate_to_number_unit

Wait 節點加強驗證時間數字和單位
測試舊版的不會特別驗證,導致有可能等待時間如果使用 expression 會出現非預期的等待時間

1.107.0 Pre-release - 2025-08-12

Github 1.107.0 更新

Production Checklist for Active Workflows - 智慧工作流程建議系統

n8n 新增了 active workflow 的建議功能
會在你的工作流程標題列顯示一個鈴鐺圖示
當系統偵測到你的工作流程可以改善時,就會主動提供建議

三大智慧偵測功能:

  1. AI 評估建議:如果工作流程包含 AI 節點,會建議你設定評估機制
  2. 錯誤處理建議:已啟用但沒設定錯誤處理的工作流程會收到提醒
  3. 時間追蹤建議:協助你測量自動化真正節省了多少時間

實測功能截圖如下:

n8n-1.107.0-activate_workflow_show_notification

Discord Node OAuth Custom Scopes Support

Discord 機器人開發者的福音!

以前使用 Discord 節點時,OAuth 權限範圍是固定的
很多進階功能都無法使用,像是列出伺服器清單等等

現在可以自訂 OAuth scopes 了
有其他 scope 的需求就能自己加入
否則原本只能使用預設的一些 scope,挺不方便

n8n-1.107.0-discord_oauth_custom_scopes

SendAndWait Operations Security Enhancement

安全性提升

針對需要「Human in the loop」的工作流程,n8n 強化了安全機制

現在的這些網址會加上一個 signature
用來驗證是否是真實的 n8n 節點發出網址
以免其他人只拿到你的 n8n 網域後就能盜用發送不對或是危險的資料

n8n-1.107.0-sendandwait_security_token

1.106.0 Pre-release - 2025-08-05

Github 1.106.0 更新

Store last entered cURL command for each HTTP node

為每個 HTTP 節點儲存最後輸入的 cURL 指令

方便的更新!

CURL 來 import 到 request 節點是非常方便的事情
但以前只會記得最後一個 import 的語法

現在會個別記憶!
所以如果有需要調整的話可以打開該 request 節點的 CURL 語法來調整就好

n8n-1.106.0-curl_memory_in_request_node_1
n8n-1.106.0-curl_memory_in_request_node_2

Add CSS variable to customize input background

新增 CSS 變數以自訂輸入背景

現在 n8n 的表單也支援客製化 input 視窗的背景顏色了

以前沒辦法,所以要是做深色背景時
都還是只能用白色的 input 視窗

現在可以一起改成深色的背景、淺色的字體!

n8n-1.106.0-custom_input_bg_in_form

Google Sheets Node: Make it possible to set cell values empty on updates

使在更新時能夠將儲存格值設為空值

這是一個當你會用到,就會很重要的功能

以前如果想要更新空值,你用真的 empty 是無法更新的,變成要用空白等等的奇怪方式

現在終於支援可以直接更新空值,對一些場景來說真的方便很多

n8n-1.106.0-google_sheet_update_empty_value

1.105.0 Pre-release - 2025-07-29

Github 1.105.0 更新

editor: Add settings icons to the node on canvas

編輯器:在畫布節點上新增設定圖示

現在節點的設定選項,會直接顯示在 Canva 的圖示中
你能一目瞭然哪些節點有設定選項!

n8n-1.105.0-show_setting_icon_in_canva
n8n-1.105.0-show_setting_icon_in_canva_2

editor: Release the Focus Panel

編輯器:發布專注面板功能

新增了 Focus Pane
可以在右邊直接編輯細節像是 Code
就不用再切換視窗編輯!

n8n-1.105.0-focus_panel

RSS Read Node: Add support for custom response fields

RSS 讀取節點:新增自訂回應欄位支援

RSS 雖然有規範欄位名稱,但還是可能遇到對方使用了自定義的欄位
現在可以支援來讀取這些特殊的欄位名稱

n8n-1.105.0-rss_custom_field

1.104.0 Pre-release - 2025-07-25

Github 1.104.0 更新

New node: Anthropic Node

新增 Anthropic 節點
直接使用 claude 4 sonnet 模型的相關 API
有一些還沒有完全開放的 api endpoint 相當吸引人
例如 improve prompt 未來可以用來自動改善提示詞!

n8n-1.104.0-new_node-anthropic

Facebook Graph API Node: Support v23

Facebook Graph API 節點支援 v23
有使用 Facebook Graph API 的朋友可以多多參考更新了什麼

Facebook Graph API v23 更新文件

n8n-1.104.0-facebook_graph_api-support_v23

n8n Form Node: Allow basic styling of form completion message

n8n-1.104.0-form_ending-html_support

n8n Form 節點
在表單的 completion 頁面多支援了簡易的 html 排版
再也不會只有單調的 text 能用
(( 和原本的 form styling 不太一樣喔

1.103.0 Pre-release - 2025-07-15

Github 1.103.0 更新

New node: Google Gemini Node

新增 Google Gemini 節點
這樣就可以直接使用裡面的模型跟工具
除了跟文字互動以外
也能直接產生圖片、影片、分析音檔等等

n8n-1.103.0-new_node-google_gemini

Add Cohere Chat Model node

新增 Cohere Chat Model 節點
是另一種像是 OpenAI 的 LLM 模型
更具體的功能跟差異目前還不太清楚

只知道如果申辦帳號,就會有一組免費的 API KEY 可以使用
詳細的免費額度如截圖,也能參考網站文件獲得最新資訊

n8n-1.103.0-new_node-cohere_rate_limit

簡單的實測結果是
同一段的文字 input

Cohere 的處理時間為 11.85 秒
Google Gemini 2.5 flash 的處理時間為 19.02 秒

n8n-1.103.0-new_node-cohere_chat_model

Add Agent Tool

新增 Agent Tool 節點

看起來是把原本的 AI Agent 節點又單獨變成一個 AI Agent tool
應該能實現所謂的超級多小 Agent 之間的互相調用
以前要做到類似的事情,需要建立不少 sub-workflow 來做一樣的事情
現在又能簡化成直接用 tool 的方式來串接

蠻值得測試這樣的應用!

n8n-1.103.0-new_node-agent_tool

1.102.0 Pre-release - 2025-07-08

Github 1.102.0 更新

editor: Collapse button on table view

在表格視圖上的收合按鈕

以前在看 Output 時,如果遇到資料的欄位比較大
常常很難一眼就看清楚所有資料

現在可以用收合的方式直接把欄位收起來

n8n-1.102.0-add_collapse_button

Mistral AI Node: New node

Mistral AI Node: 新節點

Mistral AI 目前在 n8n 主要支援是 OCR
可以支援圖像辨識和文件辨識

下圖測試的圖片 OCR 精準度很不錯,速度也很外!

n8n-1.102.0-new_node-mistral-ai

不是免費服務

建議有需要的朋友先查閱價格!
Mistral AI 價格

Google Sheets Node: Include all headers

Google Sheets Node: 包含所有標頭

先前如果輸入的欄位數量和 Google Sheet 原本欄位數不同
會在插入時取代掉原本的欄位

目前修正了這問題,附上前後的測試效果比較

n8n-1.102.0-google_sheet_header

1.101.0 Pre-release - 2025-07-01

Github 1.101.0 更新

editor: Add What’s New notification callout

新增 What’s New 通知提示

現在可以看到一些改版資訊!

n8n-1.101.0-what_is_new_notification
n8n-1.101.0-what_is_new_notification_2

Don’t allow multiple active workflows with same form path

不允許多個活躍的工作流程具有相同的表單路徑

n8n-1.101.0-form_path_can_not_be_the_same

Form 表單節點是可以自訂 webhook path 的
但現在跟 webhook 一樣,不允許多個 activate 的 path 重複

n8n-1.101.0-form_path_can_not_be_the_same-set_path

Support YouTube video embeds on Sticky notes

Sticky Note Node: 支援 YouTube 影片嵌入在 Sticky notes 上

n8n-1.101.0-put_youtube_in_sticky_note

是個很實用的功能
未來如果要分享模板給別人
如果已經有影片教學怎麼使用的話
就可以直接放在模板裡面,讓需要的人直接看教學影片

語法分享

  1. 取得 Youtube 影片 id
1
2
3
https://www.youtube.com/shorts/CsLboB8QNGY 
->
CsLboB8QNGY
  1. 將語法貼入 sticky note 中
1
@[youtube]({{video_id}})

{{video_id}} 替代成剛剛取得的 Youtube 影片 id

1.100.0 Pre-release - 2025-06-23

Github 1.100.0 更新

Model Selector Node: 新增 AI 模型選擇節點

新增了一個專門的 Model Selector 節點,讓你可以更靈活地在不同 AI 模型之間切換,特別適合需要根據不同情境選擇最適合模型的場景。

n8n-1.100.0-model_selector_node

1.99.0 Pre-release - 2025-06-18

Github 1.99.0 更新

core: Add number of tokens and latency automatically as metrics in evaluation

在評估中自動添加 token 數量和延遲作為指標

n8n-1.99.0-evaluations_add_token_metric

增加了在 Evaluation tab 中顯示的資訊
包含的測試時使用的 token 數

n8n-1.99.0-evaluations_add_token_metric_2

MCP Server Trigger Node: Support for Streamable HTTP transport in MCP Server

n8n-1.99.0-mcp_server_add_support_http_streamtable

MCP Server 節點中新增了 Streamable HTTP transport 的支持
使用者無須調整設定
直接使用新版的節點就好,也支援原本的 SSE 方式

editor: Change default node names depending on node operation and resource

editor: 依據節點操作和資源來改變預設的節點名稱

超讚的改善!
以往新增 tool 時,例如 drive 就會有好幾個,掛在同一個 agent 中
這時候就需要自己慢慢重新命名

現在會根據你選的 action 來自動調整,例如 download drive

n8n-1.99.0-node_name_will_change_automatically_based_on_action

1.98.0 Pre-release - 2025-06-12

Github 1.98.0 更新

這版本有大量的修復!因為在 1.97 中看到 community 上不少人在討論遇到一些大大小小的 Bug

feat(n8n Node): Add missing filters

添加缺少的 Filter

在 n8n 節點中篩選 workflows 時可以更方便

n8n-1.98.0-add_filter_in_n8n_node

fix(RSS Read Node): Fix issue where some feeds fail to load

修復某些 feed 無法載入的問題

自己的測試之前沒有遇過類似的問題
但有修復代表就能支援更多種 feed 網址了!

n8n-1.98.0-fix_rss_node

OpenAI Chat Model Node: Update default model to gpt-4.1-mini

OpenAI Chat Model Node: 更新預設模型至 gpt-4.1-mini

現在 OpenAI Chat Model Node 預設模型調整為 gpt-4.1-mini

這邊也附上 4o-mini 和 4.1 mini 的模型比較

n8n-1.98.0-gpt_4.1_mini_model_compare_4o_mini

4.1 mini 算是比 4o-mini 貴了一些,但在調用模型的能力上應該強大不少,另外 context 也達到一百萬
在上下文的理解上強大很多

n8n-1.98.0-default_gpt_4.1_mini_model

Structured Output Parser Node: Add auto-fix support to Structured Output Parser

Structured Output Parser 新增自動修復支援

這是把原本的 auto-fix 移除,變成一個可以勾選的功能
如果 output 第一次和預期的格式不符合,就會調用 LLM 進行多一輪的修復

n8n-1.98.0-structure_output_add_auto_fix

這是個有開啟 Output Parser 和沒有的差異 demo

n8n-1.98.0-structure_output_demo

可以看到開啟後,就已經轉成完美的 JSON object 格式了
只是要先自己定義清楚希望輸出的格式是什麼
或是請 AI 幫忙產生

1.97.0 Pre-release - 2025-06-03

Github 1.97.0 更新

這個版本主要是 Bug 修復,沒有太多新功能,但修正了一些重要的問題:

  • 修正 WorkFlow 設定頁面 404 錯誤
  • 改善 CORS 標頭設定
  • 修正日誌檔案位置的絕對路徑支援

1.96.0 Pre-release - 2025-06-02

Github 1.96.0 更新

Perplexity Node: New node

Perplexity 新節點!

但 icon 居然還是壞的😂

n8n-1.96.0-new_perplexity_node
n8n-1.96.0-perplexity_node_result

代表現在不用在 Request 節點中自己串接 API 了!

剛好之前有儲值一點點 Perplexity 的 API 餘額,可以更方便的用在 n8n 的場景中!

這邊提供 Perplexity 的模型該怎麼選擇(由 Claude 整理)

n8n-1.96.0-perplexity_models

editor: Add ability to extract sub-workflows to canvas context menu

editor: 新增從 canvas 右鍵選單提取 sub-workflow 的功能

超棒的更新!

今天剛好才發文說 sub-workflow 的好處
沒想到直接多了一個重要改版

1.現在要拆 sub-workflow 更簡單了!
2.把你想要拆出去的部分選起來
3.右鍵
4.選擇 Extract to sub-workflow
5.幫 sub-workflow 取個名字

就完成了!

Respond to Webhook Node: Setting to configure outputs

Respond to Webhook Node: 新增設定來配置輸出

n8n-1.96.0-custom_output_path

Respond to Webhook 多了一個選項,勾起來後可以針對 Input Output 的 path 做另外的設定
雖然暫時想不到使用的場景有哪些

但多一個 path 就代表多一種邏輯可以處理,絕對是利大於弊
反正用不到也不用一定要打開!

1.95.0 Pre-release - 2025-05-26

Github 1.95.0 更新

Anthropic Chat Model Node: Set the new Claude 4 Sonnet model to be the defaults

Anthropic Chat Model Node: 將新的 Claude 4 Sonnet 模型設為預設

n8n-1.95.0-anthropic_default_4_sonnet

出現新的 Claude Sonnet 4、Claude Opus 4 模型可以選了

editor: “Executing” state in the output panel

editor: 「執行中」狀態在輸出面板中

n8n-1.95.0-show_execute_status_in_output

現在 run 的時候下方 log panel 的 output 會顯示一個 Executing 的狀態
算是改善 UI 的顯示

Editor: Add an option to sync canvas with log view

editor: 新增一個選項來同步畫布與日誌視圖

這是一個蠻不錯的 UI 改善
現在開啟 Sync selection with canvas

就能看到在 canvas 選哪個節點
下方的 Log 就自動跟著顯示哪個節點的資訊!

1.94.0 Pre-release - 2025-05-20

Github 1.94.0 更新

這次的更新內容蠻豐富的,修復了很多 Bug 和改善
有興趣的話可以逛逛官方更新資訊

n8n Microsoft Teams Node: New trigger node

Teams 節點新增了幾個 Trigger Action!

  1. New Chat Message
  2. New Channel
  3. New Chat
  4. New Channel Message
  5. New Team Member
n8n-1.94.0-microsoft_teams_node_new_trigger_actions

feat(editor): Keyboard shortcuts for the log view

Log Panel 中新增了快捷鍵

n8n-1.94.0-log_panel_add_shortcuts
1
2
3
4
5
I -> Input
O -> Output
J -> 上一個
K -> 下一個
L -> 開啟 Log Panel

這是目前自己測試的結果,可能要等官方公布完整的快捷鍵清單才會確定

feat(editor): Show sub workflow runs in the log view

如果是在 Workflow 執行 Sub Workflow , Log 中可以直接看到 Sub Workflow 的執行結果
不用再切回外面的 execution 去找來看

n8n-1.94.0-log_shows_subworkflow_execution

feat(Execute Workflow Trigger Node): Reintroduce binary data on Workflow Triggers

Sub Workflow 的 Trigger 中,現在可以丟 binary data !
之前沒有太研究 Sub Workflow,但是看官方的更新資訊很好笑

We removed this prior in case it made our lives easier, but it’s just proven a missing feature.

看來有點像是認命,還是得做的感覺😂

n8n-1.94.0-subworkflow_accept_binary

1.93.0 Pre-release - 2025-05-13

Github 1.93.0 更新

Community Nodes in the Nodes Panel

社區節點在節點面板中

現在只要是經過認證的 community node
就可以在節點列表中被搜尋到!

n8n-1.93.0-show_community_node_in_search

core: Change workflow deletions to soft deletes

core: 將工作流程的刪除改為軟刪除

刪除 workflow 時,現在不會直接整個刪除
而是改為 archived 的形式封存起來
在 workflow 列表中也能重新尋找這些被封存的 workflows

真心想刪除的話,找到 archived 的 workflow
選單中就會出現 delete 了!

n8n-1.93.0-soft_delete_archived

editor: Allow jumping into sub-workflow with shortkey

editor: 允許透過快捷鍵跳入子工作流程

如果你有使用 sub workflow
可以直接用新的快捷鍵 Command + Click 就能迅速開啟 sub workflow 到新的分頁編輯!

n8n-1.93.0-open_subworkflow_quickly

editor: Implement ‘Shared with you’ section in the main navigation

editor: 實作 ‘與您分享’ 區段 在主要導航中

一個對於 n8n 社群版來說比較沒感的更新
如果是 官方 cloud 版本就會比較有用

現在把分享給你的 workflow 和 credentials 都會集中顯示在這個 section!

n8n-1.93.0-share_with_you_section

1.92.0 Pre-release - 2025-05-05

Github 1.92.0 更新

core: Manual execution defaults to Manual trigger

core: 手動執行預設為手動觸發

n8n-1.92.0-manual_trigger

現在有 manual trigger 也有其他 trigger 時,手動按 test workflow 就會預設是 manual 來觸發
但實際測試時,如果有 webhook trigger
還是會變成等待 webhook 觸發,這點要注意⚠️

editor: Import form data with special characters from curl command correctly

editor: 從 curl 命令正確匯入包含特殊字元的表單數據

(借用官方 issue 的圖片)

n8n-1.92.0-curl_import_fix_for_special_character

以前偶爾會遇到這種情況,明明那段 curl 語法沒有問題
import 進去卻像圖片那樣跑掉

之前沒想到是被特殊字符害的
這次更新後應該是比較不會遇到了!

editor: Add “Rendered” display mode to the logs view

編輯器: 新增「Rendered」顯示模式到日誌視圖

n8n-1.92.0-log_panel_rendered

看起來優化了 log panel
input output 的顯示都得到優化
和下方 1.89 的版本比起來
真的好看了許多

另外 Log Panel 的顯示方式已經調整了喔

需要到環境變數中加上
N8N_ENABLE_LOGS_VIEW = true

如果你是 Zeabur 用戶,示意圖如下

n8n-1.92.0-setting_env_for_logs

1.91.0 Pre-release - 2025-04-29

Github 1.91.0 更新

OpenAI Node

OpenAI Node: Filter available models by blacklisting rather than whitelisting
透過黑名單過濾可用模型,而不是透過白名單

未來如果 OpenAI 推出新模型,將會自動出現在 n8n OpenAI 節點中
以前是用白名單的方式,所以新模型需要等到 n8n 那邊更新才會出現
未來就沒有這個問題了!

Support gpt-image-1 for image generation
支援 gpt-image-1 用於影像生成

n8n-1.91.0-chatgpt_generate_image_1_model_in_openai_node

之前因為沒辦法在 OpenAI 選擇 gpt-image-1 模型
所以都用 Request 節點來串 API

現在可以在 OpenAI Generate Image 中直接選這個新模型來使用了喔!

⚠️ 經測試
這個節點的選項貌似沒有正確更新或調整
現在選擇 Quality 好像也沒有讓圖片品質調降
-> 目前已回報給官方,之後有後續會再跟進!

n8n-1.91.0-chatgpt_generate_image_1_model_in_openai_node_options_error

Fix: Google Sheet Trigger

Google Sheets Trigger Node: Filter by first data row on rowAdded event
過濾第一資料列於 rowAdded 事件

Github Issue

蠻久以前的一個 Issue
使用者指定了 Sheet Row Added 的監聽事件
並且指定了資料欄位

可是他在 Google Sheet 新增了 200 行資料,會啟用 200 次 Trigger
他原本期待是只會觸發他指定的資料行數那筆
目前這問題已修正

n8n-1.91.0-sheet_trigger_fix

insights date ranges

core: Add insights date ranges option to frontend settings
添加見解日期範圍選項到前端設定

付費版本限定😭
可以在 insight 切換時間的大小,但 Community 版本只會出現 Lock

n8n-1.91.0-insight_date_range_options

editor 節點用 URL 也能直接開啟

editor: Include NodeDetailsView in URL
在 URL 中包含 NodeDetailsView

以往 n8n 的連結都只能開啟 Workflow
現在新增了一個規則
可以直接用 /workflow/{workflow_Id}/{node_id} 來直接開啟節點的編輯畫面

n8n-1.91.0-open_node_editor_with_url

這點對我來說超級有用,因為最近才做了一個模板是可以列出所有使用 AI Model 的節點列表
現在可以組合成節點的 url 讓使用者直接開啟編輯器來調整

Prevent webhook url takeover

防止 Webhook URL 接管

最近才在 Threads 跟別人聊到這個話題
如果同一個 webhook url 設定在多個 workflow 中並啟用
以前的測試結果是,最後設定的那個 workflow 才會被觸發

現在 n8n 增加一個檢查
如果新的 workflow 想要啟用,但發現這個 webhook 已經被用過
他就會跳出提示,跟你說已經被使用過,請你調整

n8n-1.91.0-prevent_webhook_url_takeover

1.90.0 Pre-release - 2025-04-22

Github 1.90.0 更新

core: Add scopes to API Keys

core: 為 API Keys 添加 scopes (但是 Community Edition 無法使用)

n8n-1.90.0-api_scope

列出所有權限給大家參考

1
2
3
4
5
6
7
8
9
10
11
12
13
14
15
16
17
18
19
20
21
22
23
24
25
26
27
28
29
30
31
32
33
34
35
36
37
38
39
40
41
42
43
44
45
46
- **USER**
- `user:read`
- `user:list`
- `user:create`
- `user:changeRole`
- `user:delete`
- **SOURCE CONTROL**
- `sourceControl:pull`
- **SECURITY AUDIT**
- `securityAudit:generate`
- **PROJECT**
- `project:create`
- `project:update`
- `project:delete`
- `project:list`
- **VARIABLE**
- `variable:create`
- `variable:delete`
- `variable:list`
- **TAG**
- `tag:create`
- `tag:read`
- `tag:update`
- `tag:delete`
- `tag:list`
- **WORKFLOW TAGS**
- `workflowTags:update`
- `workflowTags:list`
- **WORKFLOW**
- `workflow:create`
- `workflow:read`
- `workflow:update`
- `workflow:delete`
- `workflow:list`
- `workflow:move`
- `workflow:activate`
- `workflow:deactivate`
- **EXECUTION**
- `execution:delete`
- `execution:read`
- `execution:list`
- `execution:get`
- **CREDENTIAL**
- `credential:create`
- `credential:move`
- `credential:delete`

editor: Add drag n drop support for folders

編輯器:新增對資料夾的拖放支援

如影片支援,但我還是比較期待可以批次轉移到資料夾,一個一個拉還是太慢了

editor: Show logs panel in execution history page

編輯器: 日誌詳細面板

editor: Log details panel

編輯器: 在執行歷史頁面顯示日誌面板

兩個放在一起說明
現在連執行的歷史紀錄,都會顯示 logs

n8n-1.90.0-logs_show_for_execution

沒有顯示的話記得要在 localStorage 中把 N8N_LOGS_2025_SPRING 設定為 true

HTTP Request Node: Replace HttpRequest Tool with tool version of standalone HttpRequest Node

HTTP Request Node: 取代 HttpRequest Tool 為 standalone HttpRequest Node 的工具版本

新增 HttpRequest Tool
讓 AI Agent 可以直接調用 Request 請求

n8n-1.90.0-add_request_tool_node

1.89.0 Pre-release - 2025-04-14

Github 1.89.0 更新

xAI Grok Chat Model Node: Remove stream_options parameter

Grok3 API 終於在最近開放
但 n8n 最近版本中,會遇到一些 parameter error 的問題
看來這版已經修正!

n8n-1.89.0-xai_grok_fix_parameter

editor: Add telemetry to Insights

蠻有趣的更新,開始追蹤使用者使用 Insights 的狀況

n8n-1.89.0-track_user_using_insights

editor: Make logs applicable for all nodes

現在 Log 介面中會出現所有的節點
只是好像不會出現節點的詳細資料內容
有點可惜,不確定未來會不會有其他優化

n8n-1.89.0-logs_for_all_node

1.88.0 Pre-release - 2025-04-10

這是目前看過最快更新的一次
前兩天才出 1.87,馬上就推出了 1.88

而且是重要的一次更新
包含了 MCP 的官方支援

MCP Server & Client

n8n-1.88.0-mcp_server_client

新增 MCP Server 節點
新增 MCP Client 節點

之前其實已經有 MCP 相關的社群節點,
但這次是官方原生支援!

需要注意的事項
官方這次的 MCP 只支援 SSE
Stdio 尚未支援,但市面上大部分的 MCP Server 都是使用 Stdio
這也會讓 n8n 的官方 MCP 節點暫時無法發揮最大潛力
不確定未來是否會支援 Stdio

另外放上 Stdio 和 SSE 的比較

n8n-1.88.0-mcp_sse_vs_stdio

1.87.1 Pre-release - 2025-04-09

Insights 儀表板功能程式碼實裝

n8n-1.87.1-insights_shows_up

前幾版更新中一直有提到的 Insights 儀表板
在更新紀錄裡提到已經有相關程式碼
但需要參數才能啟用

在 Github 相關程式碼找尋一番後(AI 沒幫我找到)
最終測試出應該是下列這個變數

1
N8N_ENABLED_MODULES=insights

docker 部署的話需要在 docker-compose.yml 中加入
如果你跟我一樣是在使用 Zeabur 部署

那在變數中加上

n8n-1.87.1-enable_insights_in_zeabur

加上就會看到前面第一張圖的分析結果

會有幾個指標 (近七天中)

  1. 執行成功的次數
  2. 執行失敗的次數
  3. 失敗率
  4. 節省下的時間
  5. 平均的執行時間

由於只有在測試的 n8n 環境升級到這個版本,故沒有太多的 run data 可以呈現
特別提一下這兩個指標蠻有意思的

Time saved

這不是什麼神奇的 AI 運算
而是需要自己到 workflow 的設定中輸入
預計這個旅程執行一次可以省下多少時間

n8n-1.87.1-workflow_setting_time_saved

未來如果有人問你,阿自動化幫你省下多少時間
就不用在那邊自己心算或用感覺
這個指標可以給一個明確的參考數字

Run time (avg.)

這指標是指說 workflow 的平均執行時間
如果你的 server 是租借的,而且用 CPU 時間等等來計費
那執行時間就是會關係到你的帳單有多貴

另外也有些人會想要優化自己的 workflow 執行的狀況
例如怎麼樣設計可以讓他更快完成工作
或是讓他更直覺簡單,那就會用這個指標當作參考依據

Think Tool Node

這是一個連接在 AI Agent 的 Tool 節點
我們知道最近有很多模型開始會有 thinking 的功能
比較像是在開始動手處理前,先思考要怎麼做

而這個 Think Tool 不同
他是在產生答案的時候,再思考自己的答案是否有需要補充的地方

n8n-1.87.1-think_tool

n8n 在更新 Update 上有附 Anthropic 的這份文件The “think” tool: Enabling Claude to stop and think in complex tool use situations

n8n-1.87.1-think_tool_vs_extend_thinking

之後有使用心得會再分享更新在這!

1.85.0 Pre-release - 2025-03-25

資料夾功能正式釋出!

n8n-1.85.0-folder

終於有資料夾功能了,如果是自己部署版本,例如 zeabur
請注意你是否有去啟用 community version 才會出現資料夾的功能

沒有的還可以填入 Email 送出申請,系統會寄一封帶有啟用序號的信給你

n8n-1.85.0-folder_need_registered

另外對於資料夾功能的介紹有另外寫一篇文章

n8n 資料夾功能介紹

n8n 的資料夾功能正式釋出,這邊分享如何使用資料夾功能,以及一些使用心得

n8n 資料夾功能介紹

節省多少時間?

n8n-1.85.0-time_save_per_execution

有趣的功能,當你辛辛苦苦把 workflow 做完上線
並且每次大約節省你五分鐘的時候
記得填上這個節省的時間

看來是在未來的報表功能上會顯示 你總共省下多少時間

Editor 顯示變數

n8n-1.85.0-var_in_context

這也很方便!
現在可以直接在 Editor 看到變數的 value 是多少,想用的時候可以直接參考
以前都要先放在 expression 中再來猜它是什麼

新增 xAI Grok Chat Model

n8n-1.85.0-var_in_context

終於可以好好利用馬斯克送的 API 點數了
AI 節點可以使用另一個 model 總是比較方便

sendAndWait 節點增加 appendN8nAttribution 選項

n8n-1.85.0-send_and_wait_append_n8n

在 sendAndWait 節點中,可以勾選要不要顯示 “This message was sent automatically with n8n”

有時候多這一行覺得蠻冗的

新增 command 可以移除 community node

從文件上來看,是指說可以用 n8n command 來移除 community node

n8n command 很強大,未來可以多做介紹

n8n-1.85.0-delete_community_node_in_command_line

Insight 測試中

1
2
3
4
core: Implement API to retrieve summary metrics (#13927) (b616ceb)
核心:實作 API 以檢索摘要指標(#13927)(b616ceb)
editor: Insights summary banner (#13424) (df474f3)
編輯:Insights 摘要橫幅 (#13424) (df474f3)

從這些更新 log 中,看來 n8n 後續就會有 insight 的功能
可以當作是 n8n 的儀表板,檢視整體的運作狀況!

1.84.1 release - 2025-03-18

1.84.0 - 2025-03-17

MongoDB Atlas Vector Store Node

新增了 MongoDB 向量資料庫節點

日誌視窗彈出功能

現在可以將日誌視窗彈出到獨立視窗中檢視,方便在處理複雜工作流程時同時監控運行情況

n8n-1.84.0-log_popup

Merge Node 增強

在 combineBySql 操作中,如果使用 SELECT 查詢,現在有更好的 pairedItem 映射功能,讓資料合併更精準

WhatsApp Trigger Node 更新

新增可選擇退出訊息狀態更新的選項,讓使用者有更多控制權

n8n-1.84.0-whatsapp

完整更新內容 [email protected]

1.83.2 - 2025-03-14

目前正式版已經更新到 1.83.2

1.83.1 - 2025-03-12

Bug Fix 居多

  1. Pin Data 後會出現 Unpin 的 button,原本沒有
n8n-1.83.0-unpin
  1. Error view 現在可以完整寬度檢視
  2. 貼上 =test1234 後會維持 =test1234,原本會因為判定成 expression 所以變成 test1234
n8n-1.83.0-equals
  1. 有些狀況 (沒 focus 到,Expression 全螢幕修改時) 用 ctrl+s 無法存檔,已調整優化
n8n-1.83.0-save

[email protected]

1.82.2 - 2025-03-12

目前正式版已經更新到 1.82.2

1.82.0 - 2025-03-03

一些重要的新功能分享
但必須先說 資料夾功能還沒下放

New Node: Azure Storage

n8n-1.82.0-azure_storage.png

Workflow 自動對齊整理功能

現在有了自動對齊整理 canvas 的功能
叫做 Tidy

這是一個在各種自動化旅程 canvas 中都會有的功能
好不好用見仁見智!
一旦旅程變得複雜,有時候整理過後不見得是你要的長相

n8n-1.82.0-tidy

Node 編輯後變色提醒

n8n-1.82.0-node_modity

n8n-1.82.0-node_modity

執行過沒問題的節點會顯示綠色
但要是後面去修改該節點,他就會以黃色警告的方式呈現
讓你可以辨別哪些節點被修改過,可以觀察有沒有錯誤產生

自動切換 Expression 語法

n8n-1.82.0-chnage_to_expression_automatically.png

之前分享過 = 可以切換成 Expression
但要是貼上 {{ $now }} 這種語法並不會自動切換
在這個版本加上了這個功能!

1.81.4 Release - 2025-03-03

2025/03/03 正式把最新發布版本更新為 1.81.4

除了涵蓋 1.81.0 的新功能外
更多的是一些調整修復

Fix

  • 1.81.4
    core: Do not validate email when LDAP is enabled
  • 1.81.3
    core: Gracefully handle missing tasks metadata
    n8n Form Trigger Node: Sanitize HTML for formNode
  • 1.81.2
    editor: Add workflows to the store when fetching current page
    editor: Undo keybinding changes related to window focus/blur events
    Postgres Node: Accommodate null values in query parameters for expressions

1.81.0 - 2025-02-24

Github 更新

資料夾功能內部測試

這是本次更新最期待的項目了
由於目前的 workflows 已經非常多
性質跟分類也不同,就算有 tags 還是很雜亂

之前 n8n 官方就有提到會有 Folder 功能
沒想到蠻快就出現內測,而且如果會公布出來
就代表放出來給大家測試的時程應該也不遠

這邊先放示意圖!

n8n_update-n8n_folder_preview

節點快速重新命名

n8n-1.81.0-rename

如果需要命名節點,現在有個新的快捷鍵

點擊 Node 後按下空白鍵,就能直接更改節點名稱

節點自動連線

n8n-1.81.0-autolink

舉個簡單的例子

A —> B —> C

現在把 B 刪除了
會自動連線成

A —> C

算是大部分使用上會比較方便的版本

分享這篇文章